VUE3+TS项目打包和自动化部署
项目打包和自动化部署(深入 Vue3+TypeScript 技术栈-coderwhy 大神新课)
一. 项目部署和 DevOps
1.1. 传统的开发模式
在传统的开发模式中,开发的整个过程是按部就班就行:
但是这种模式存在很大的弊端:
- 工作的不协调:开发人员在开发阶段,测试和运维人员其实是处于等待的状态。等到测试阶段,开发人员等待测试反馈 bug,也会处于等待状态。
- 线上 bug 的隐患:项目准备交付时,突然出现了 bug,所有人员需要加班、等待问题的处理;
1.2. DevOps 开发模式
DevOps 是 Development 和 Operations 两个词的结合,将开发和运维结合起来的模式:


1.3. 持续集成和持续交付
伴随着 DevOps 一起出现的两个词就是持续集成和持续交付(部署):
- CI 是 Continuous Integration(持续集成);
- CD 是两种翻译:Continuous Delivery(持续交付)或 Continuous Deployment(持续部署);
持续集成 CI:
持续交付和持续部署:


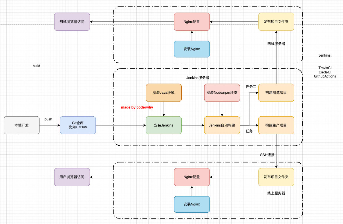
1.4. 自动化部署流程

二. 购买云服务器
2.1. 注册阿里云的账号
云服务器我们可以有很多的选择:阿里云、腾讯云、华为云。
- 目前在公司使用比较多的是阿里云;
- 我自己之前也一直使用阿里云,也在使用腾讯云;
- 之前华为云也有找我帮忙推广他们的活动;
但是在我们的课程中,我选择目前使用更加广泛的阿里云来讲解:
我们需要注册阿里云账号
注册即可,非常简单
2.2. 购买云服务器
购买云服务器其实是购买一个实例。
1.来到控制台:

2.创建实例,选择类型和配置


3.配置网络安全组

4.创建实例

三. 搭建服务器环境
3.1. jenkins 自动化部署
3.1.1. 安装 Java 环境
Jenkins 本身是依赖 Java 的,所以我们需要先安装 Java 环境:
- 这里我安装了 Java1.8 的环境
1 | dnf search java-1.8 |
3.1.2. 安装 Jenkins
因为 Jenkins 本身是没有在 dnf 的软件仓库包中的,所以我们需要连接 Jenkins 仓库:
- wget 是 Linux 中下载文件的一个工具,-O 表示输出到某个文件夹并且命名为什么文件;
- rpm:全称为The RPM Package Manage,是 Linux 下一个软件包管理器;
1 | wget –O /etc/yum.repos.d/jenkins.repo http://pkg.jenkins-ci.org/redhat-stable/jenkins.repo |
编辑一下文件/etc/yum.repos.d/jenkins.repo
- 可以通过 vim 编辑
1 | [jenkins] |
安装 Jenkins
1 | dnf install jenkins # --nogpgcheck(可以不加) |
启动 Jenkins 的服务:
1 | systemctl start jenkins |
Jenkins 默认使用 8080 端口提供服务,所以需要加入到安全组中:

3.1.3. Jenkins 用户
我们后面会访问 centos 中的某些文件夹,默认 Jenkins 使用的用户是 jenkins,可能会没有访问权限,所以我们需要修改一下它的用户:
修改文件的路径:/etc/sysconfig/jenkins

之后需要重启一下 Jenkins:
1 | systemctl restart jenkins |
3.1.4. Jenkins 配置
打开浏览器,输入:http://8.134.60.235:8080/
- 注意:你输入自己的 IP 地址
获取输入管理员密码:
- 在下面的地址中
cat /var/lib/jenkins/secrets/initialAdminPassword

可以安装推荐的插件:

3.1.5. Jenkins 任务
新建任务:


配置项目和保留策略:

源码管理:

构建触发器:
这里的触发器规则是这样的:
- 定时字符串从左往右分别是:分 时 日 月 周
1 | #每半小时构建一次OR每半小时检查一次远程代码分支,有更新则构建 |

构建环境:
注意:我们需要搭建 Node 的环境
- 第一步:配置 Node 的环境;
- 第二步:安装 Node 的插件;

第一步:配置 Node 的环境

第二步:安装 Node 的插件
- 这里因为我已经安装过了,所以没有搜索到;

构建执行的任务:
- 查看 Node 的版本等是否有问题;
- 执行
npm install安装项目的依赖; - 移除原来 mall_cms 文件的所有内容;
- 将打包的 dist 文件夹内容移动到 mall_cms 文件夹;
1 | pwd |

3.2. nginx 安装和配置
3.2.1. 安装 nginx
后续我们部署会使用 nginx,所以需要先安装一下 nginx:
1 | dnf install nginx |
启动 nginx:
1 | systemctl start nginx |
3.2.2. 配置 nginx
我们这里主要配置 nginx 的用户和默认访问目录:
配置用户:

通过 Linux 命令创建文件夹和文件:
1 | mkdir /root/mall_cms |
配置访问目录:



